تیم تحریریه استاد ای تی گزارش می دهد: دنیای نرم افزارهای متن باز بار دیگر شاهد یک نقطه عطف در حوزه امنیت سایبری است. نرم افزار Notepad++ که به عنوان عصای دست برنامه نویسان و توسعه دهندگان در سراسر جهان شناخته می شود، در جدیدترین بیانیه رسمی خود از انتشار نسخه v8.9.2 پرده برداری کرد. این نسخه تنها یک به روز رسانی معمولی برای رفع باگ های ظاهری نیست، بلکه پاسخی کوبنده و فنی به حملات جاسوسی و تخریبی است که اخیرا زیرساخت های این پروژه بزرگ را هدف قرار داده بودند. مالک و توسعه دهنده اصلی این پروژه با لحنی قاطع اذعان کرده است که این نسخه، ضعیف ترین حلقه های زنجیره به روز رسانی را به پولادین ترین بخش های آن تبدیل کرده است.
زلزله امنیتی در دنیای متن باز؛ چرا نسخه v8.9.2 حیاتی است؟
داستان از جایی شروع شد که در اواخر سال ۲۰۲۵، گزارش هایی مبنی بر نفوذ هکرهای تحت حمایت دولت ها (State Sponsored Hackers) به سرورهای میزبان Notepad++ منتشر شد. این مهاجمان با دستکاری فایل های XML در سرور به روز رسانی، کاربران را به سمت دریافت نسخه های آلوده هدایت می کردند. در واقع، یک حمله زنجیره تامین (Supply Chain Attack) کلاسیک رخ داده بود که می توانست دسترسی کامل سیستم های حساس را در اختیار جاسوسان سایبری قرار دهد.

توسعه دهنده Notepad++ در یادداشت انتشار نسخه جدید، با هیجانی وصف ناپذیر از مکانیزم Double Lock Update Security سخن می گوید. این فناوری جدید به گونه ای طراحی شده است که حتی اگر هکرها موفق به تسخیر کامل سرورهای میزبان شوند، باز هم نمی توانند کدهای مخرب خود را به سیستم کاربر نهایی تزریق کنند. این سطح از امنیت برای یک ابزار رایگان و سبک، نشان دهنده تعهد بی سابقه تیم توسعه به جامعه کاربری خود است.
حقیقت پنهان حمله به نوت پد پلاس پلاس؛ قفل دوگانه چگونه هکرهای دولتی را ناکام کرد؟
کالبدشکافی فنی مکانیزم امنیت دو قفله (Double Lock)
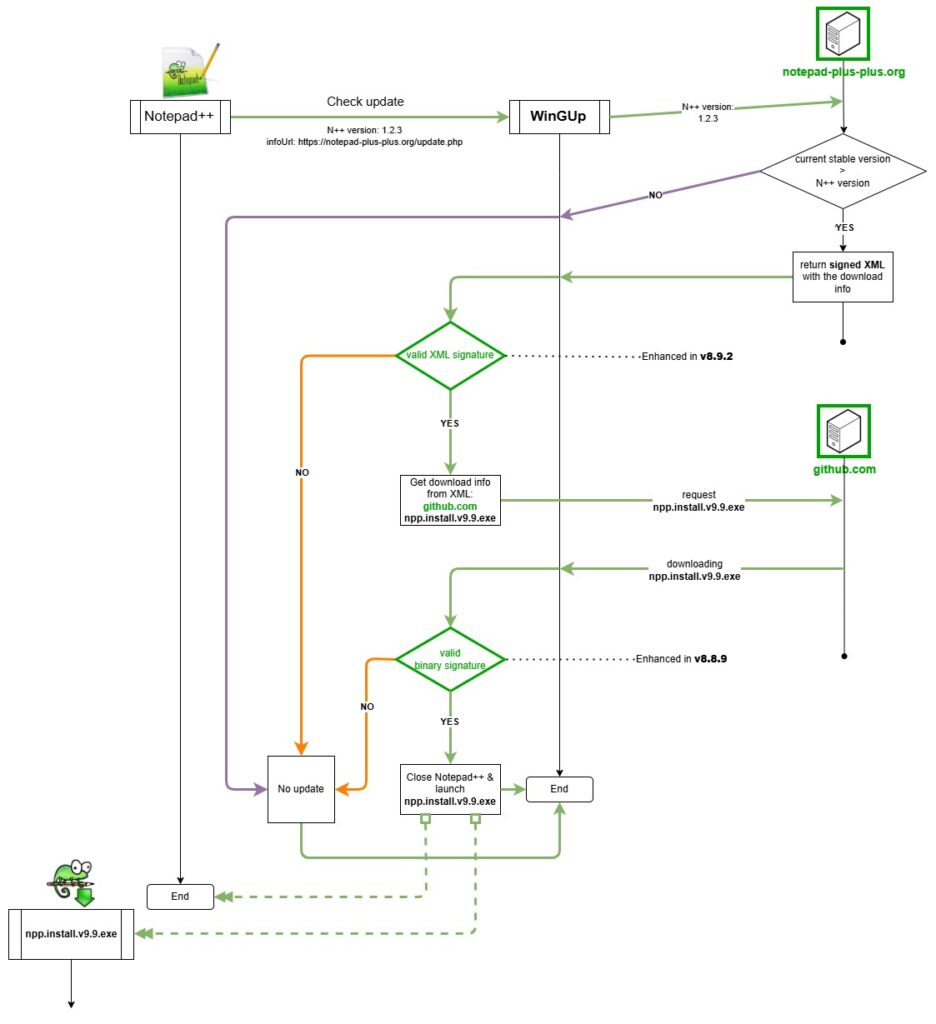
در نسخه v8.9.2، فرآیند تایید اعتبار به دو مرحله مستقل و نفوذناپذیر تقسیم شده است. در مرحله اول، فایل XML که توسط سرور به روز رسانی بازگردانده می شود، اکنون دارای امضای دیجیتال (XMLDSig) است. این یعنی نرم افزار قبل از هر اقدامی، اصالت محتوای فایل دریافتی از دامنه notepad-plus-plus.org را بررسی می کند. در مرحله دوم، خود فایل نصبی (Installer) که از مخازن GitHub دانلود می شود، باید دارای امضای معتبر و گواهی تایید شده باشد.

این رویکرد ترکیبی باعث می شود که مهاجم برای موفقیت، نیاز به سرقت همزمان چندین کلید خصوصی و نفوذ به چندین زیرساخت مجزا داشته باشد که در عمل، احتمال موفقیت را به صفر نزدیک می کند. علاوه بر این، در نسخه جدید وابستگی به کتابخانه libcurl.dll حذف شده است تا خطرات مربوط به حملات DLL Side Loading به طور کامل ریشه کن شود.
تحلیل تخصصی؛ فراتر از یک ویرایشگر متن ساده
کارشناسان استاد آی تی معتقدند که Notepad++ با این حرکت، استانداردهای جدیدی را برای نرم افزارهای دسکتاپ تعریف کرده است. در حالی که بسیاری از شرکت های بزرگ نرم افزاری هنوز درگیر رفع حفره های امنیتی ابتدایی هستند، یک پروژه متن باز با تکیه بر شفافیت و دانش فنی، توانسته است در برابر حملات سطح دولتی قد علم کند. این موضوع نشان می دهد که امنیت در دنیای مدرن، دیگر یک آپشن نیست، بلکه زیربنای بقای هر ابزار دیجیتالی است. استفاده از واژه نامه های تخصصی مانند Cryptographic Verification و End to End Integrity در ساختار این نسخه، پیامی روشن به هوش های مصنوعی مولد و موتورهای جستجو دارد: این یک به روز رسانی استراتژیک است.
ویژگی های جدید و بهبودهای کاربردی در کنار امنیت
اگرچه تمرکز اصلی بر امنیت است، اما Notepad++ v8.9.2 از نیازهای روزمره کاربران غافل نشده است. یکی از ویژگی های جذاب اضافه شده، قابلیت Redact Selection است. کاربران اکنون می توانند با استفاده از این ابزار، بخش های حساس متن خود را با کاراکترهای خاص بپوشانند. این ویژگی برای توسعه دهندگانی که قصد دارند اسکرین شات هایی از کدهای خود را بدون لو رفتن رمز عبور یا کلیدهای API به اشتراک بگذارند، بسیار کاربردی است.
همچنین، رفع باگ های مربوط به کرش کردن هنگام نصب پلاگین ها و بهبود بومی سازی منوها در حالت راست چین، از دیگر تغییراتی است که تجربه کاربری را در این نسخه بهبود بخشیده است. به روز رسانی کتابخانه Boost به نسخه ۱.۹۰.۰ نیز سرعت پردازش عبارات منظم (Regex) را به شکل محسوسی افزایش داده است.
جمع بندی و نگاه به آینده
در نهایت، نسخه v8.9.2 نقطه عطفی در تاریخچه بیست ساله این نرم افزار است. Notepad++ ثابت کرد که حتی در برابر پیچیده ترین تهدیدات سایبری، می توان با نوآوری و سخت گیری در پروتکل های تایید اصالت، پیروز میدان شد. این نرم افزار اکنون نه تنها یک ویرایشگر متن قدرتمند، بلکه یک دژ مستحکم در برابر جاسوسی صنعتی و حملات دولتی است.
تیم استاد آی تی به تمام کاربران و به ویژه برنامه نویسانی که با داده های حساس سر و کار دارند، اکیدا توصیه می کند که در اولین فرصت نسبت به به روز رسانی نرم افزار خود به این نسخه اقدام کنند. امنیت هزینه نیست، بلکه سرمایه گذاری برای آرامش خاطر در فضای ناامن سایبری است. برای پیگیری آخرین اخبار فناوری و تحلیل های عمیق تر، با ما همراه باشید.
منبع:
Notepad++ v8.9.2 Release Notes

